
BPM - Introduction et démarche
Un des enjeux de toute entreprise est de mettre en œuvre des processus métiers opérants, efficients et alignés à la stratégie. Or dans les faits, tout n'est pas si simple. Les entreprises étant amenées à faire de la croissance interne ou externe, les processus sont bien souvent de moins en moins adaptés. La stratégie se modifie, les politiques ne sont pas toujours suffisamment correctement déclinées et le système d'information s'adapte sans structure réelle. Conséquence : les processus opérants ne sont plus efficients. Le BPM (Business Processus Management) ou encore Business Process Modeling, consiste en des démarches, techniques, méthodes et outils qui permettent de mettre sous contrôle les processus clés de l'entreprise. Le but étant d'une part, de s'assurer que les processus sont opérants et alignés à la stratégie et, d'autre part, de maîtriser l'adaptation du système d'information le jour où ces processus sont amenés à se modifier.
Pour ce faire, il est important de passer par des étapes clés qui sont en synthèse :
- modéliser les processus clés de l'entreprise (en travaillant sur la chaîne de Porter par exemple) ;
 - analyser l'efficience des processus formalisés ;
 - concevoir les processus cibles pour s'assurer de l'alignement stratégique et maîtriser l'adaptation du système d'information ;
 - mettre en œuvre un système de management des processus et faire porter chaque processus par un responsable ;
 - gérer la transformation des processus ;
 - organiser le management des processus et leurs alignements par rapport à la stratégie ;
 - mettre en œuvre les bonnes technologies pour assurer la performance de l'entreprise.
 
Attentes et retour sur investissement d'une démarche BPM
Mettre en œuvre une démarche BPM peut, de prime abord, sembler coûteux et le retour sur investissement compliqué à mettre en évidence. Alors, pourquoi entamer une démarche BPM dans les entreprises ? Les principaux retours sur le segment des ETI (Entreprises de tailles intermédiaires) mettent en évidence les attentes suivantes :
- 80% des entreprises mettent sous contrôle leurs processus ;
 - 65% d'entre elles souhaitent s'assurer de l'alignement des objectifs stratégiques avec la capacité des processus métiers à les atteindre ;
 - 60% souhaitent s'assurer que le système d'information prend bien en compte les attentes des métiers ;
 - 55% mettent en œuvre un système de management pour s'assurer de l'efficience du système d'informations ;
 - 35% des entreprises souhaitent une implication plus forte des employés dans la mise en œuvre des processus ;
 - 35% souhaitent renforcer la conduite du changement ;
 - 30% souhaitent identifier les axes d'amélioration et d'optimisation des processus.
 
En synthèse, les induits clés pour la mise en œuvre d'une démarche BPM sont de bénéficier d'un retour sur investissements en travaillant de manière plus performante :
- en adaptant ou en construisant plus rapidement de nouveaux processus plus optimisés ;
 - en identifiant l'efficience des processus et les axes d'améliorations ;
 - en gardant le contrôle des processus transversaux (concernant plusieurs entités ou activités) ;
 - en détectant les pertes d'efficience sur les processus manuels ou automatisés ;
 - en identifiant les processus à externaliser ;
 - en implémentant plus facilement de nouveaux composants dans le système d'information ;
 - en évoluant plus facilement et rapidement par rapport aux nouvelles politiques mises en œuvre.
 
Les bénéfices généralement constatés suite à la mise en œuvre d'une démarche BPM sont donc les suivants :
- 10% des sociétés réduisent leurs coûts grâce à l'optimisation de leurs processus ;
 - 20% des sociétés augmentent leurs qualités ou réduisent le nombre d'erreurs sur le traitement d'un processus ;
 - 15% réduisent les temps de traitements et donc les dépenses ;
 - 15% réduisent les demandes de supports ;
 - 30% réduisent le nombre de réclamations ;
 - 30% augmentent les prévisions avec exactitude.
 
Cartographie de processus
Les processus dans une entreprise sont très nombreux. Il conviendra donc d'identifier ceux qui sont créateurs ou générateurs de valeurs dans l'entreprise. Ils sont alors classifiés en trois familles :
- Les processus de management
 - Les processus opérationnels
 - Les processus supports
 
Une fois les processus clés identifiés, la modélisation peut alors commencer.
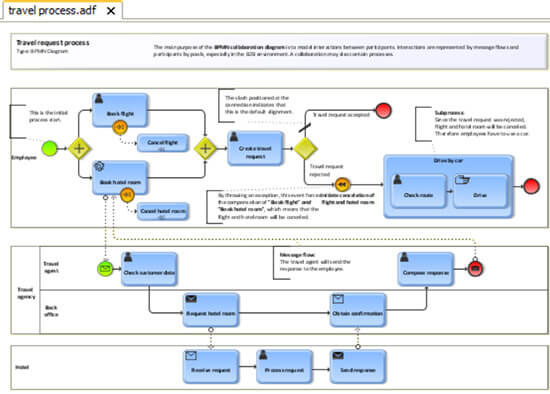
Modélisation de processus
Selon ISO 9000 2005, un processus est un ensemble d'activités corrélées ou interactives qui transforme des éléments d'entrée en éléments de sortie.
Un processus est donc un système organisé d'opérations ou d'activités qui utilise des ressources (personnel, matériel, information, etc.) pour transformer des éléments entrants en éléments de sortie dont le résultat final attendu est un produit ou un service.
Chaque activité suit un mode opératoire manuel ou automatisé. Le propriétaire du processus, appelé également le process owner, est garant du bon fonctionnement de ce processus. C'est lui qui en est totalement responsable, et ce sur tout le cycle de vie du processus.
D'un point de vue ISO, un processus est composé d'un responsable, exécutant une opération en utilisant des livrables. L'ensemble des opérations constituant le processus et chaque opération étant décrite par un mode opératoire.
La démarche BPM normalise l'approche de manière différente. Nous ne parlons plus d'opérations, mais d'activités. La modélisation étant normée de manière unique, quel que soit l'outil technique utilisé et en synthèse, plus proche des "objets métiers" traités.

La démarche et les méthodes de modélisation sont importantes. Il faut que chaque process owner structure son processus avec les mêmes méthodes et les mêmes références. Cela est d'autant plus important lorsque les processus sont transversaux à l'entreprise.
Dans la modélisation des processus, une différenciation doit également être faite entre les processus de haut niveau (les processus métiers) et les processus de bas niveau (les processus informatisés).
L'intérêt de la cartographie des processus est de :
- Décrire et de connaître le processus
 - D'identifier les morceaux informatisés ou non et de voir s'ils sont effectivement opérants
 - D'identifier les axes d'optimisations et de transformations
 - D'identifier les liens avec les applications et l'architecture technique
 - De garder une cohérence fonctionnelle qui doit permettre au système d'information d'être plus efficient et évolutif
 
Management de la performance des processus
Les processus exécutés dans les entreprises ne sont pas toujours performants. L'enjeu est donc ici de les analyser sous quatre dimensions :
- Leur alignement avec la stratégie de l'entreprise
 - Leur valeur ajoutée pour l'entreprise
 - Leur efficacité
 - Leur efficience
 
Une fois le processus cartographié et modélisé, nous utilisons des outils et méthodes provenant du Lean Management Six Sigma. Parmi ces méthodes, nous utilisons plus particulièrement la méthode DAIMEC, une démarche participative impliquant directement les équipes concernées par le processus. Elle permet en synthèse de :
- Recentrer les attentes de vos clients et partenaires dans les processus.
 - D'impliquer les différents interlocuteurs dans le recueil des différents dysfonctionnements.
 - De favoriser l'expression des solutions d'amélioration directement en lien avec les processus.
 - Faciliter la mise en œuvre des améliorations par les acteurs du processus.
 - D'organiser le transfert de compétences sur l'équipe projet interne.
 - Garantir un ancrage qualité au niveau des équipes.
 
En application à la démarche DAIMEC nous utilisons des outils tels que :
- FIPOC (Fournisseur - Input - Processus - Output - Client).
 - La catégorie des flux VSM.
 
Technologies BPM
Les technologies utilisées permettent de piloter l'exécution des processus au sein de l'entreprise et de son système d'information. Les éléments constitutifs d'une solution BPM sont généralement :
- Un outil offrant une interface graphique intuitive permettant de modéliser les processus.
 - Des interfaces et des connecteurs permettant d'intégrer la solution BPM au système d'information.
 - Un moteur d'exécution des processus.
 - Des outils de pilotage et de reporting permettant de prendre rapidement les bonnes décisions.
 - La surveillance des performances d'un processus se réalise grâce au Business Activity Monitoring ou BAM.
 
Notre démarche
Next Decision vous accompagne autour de trois axes :
- Urbanisation des SI
Démarche ayant pour objectif de faire le lien entre stratégie d’entreprise et le Système d’Information afin que celui-ci devienne une vraie source de valeur ajoutée. - Analyse et optimisation des processus métiers
Optimisation des processus sur les axes de coûts, efficacité, qualité et risque. Il s’adresse aux professionnels de tous niveaux (direction, management, opérationnel) et de tous métiers (ressources humaines, contrôle de gestion, logistique, qualité, etc.). - Accompagnement de projet BPM et conduite du changement
L’objectif est d’accompagner les entreprises à appréhender les enjeux, les objectifs et les bonnes pratiques en matière de gestion de processus et d’aborder également la problématique de conduite du changement dans le cadre d’un projet BPM. 
Exemples de missions réalisées par Next Decision
Next Decision vous accompagne dans l’urbanisation de votre système d’information et la modélisation des processus métiers sur les points structurants suivants :
- Cartographie des processus par activité
 - Refonte et alignement des processus métiers avec la stratégie dans le cadre d'un projet DIGITAL
 - Benchmarking et revue critique des modèles opérationnels, processus métiers
 - Elaboration de modèles opérationnels cibles et des plans de mise en œuvre associés
 - Conduite du changement
 - Pilotage de projets de transformation (optimisation, industrialisation, mutualisation ou externalisation d’activités)
 - Cartographie de l’architecture fonctionnelle
 - Cartographie de l’architecture applicative et des flux
 - Cartographie de l’architecture technique
 
Des démarches Lean management 6 Sigma, 5 steps peuvent être appliquées sur les problématiques d’organisation et d’optimisation de processus. Les outils utilisés pour la modélisation de processus sont MEGA, ARIS, Casewise ou Bizagi.
	    
	  	  